Grafana Alerting Template

The new unified alerting system for Grafana Everything you need to

Grafana Alerting Template. Getting started with alerting” recap and. Web grafana alerting allows you to learn about problems in your systems moments after they occur.

The new unified alerting system for Grafana Everything you need to
The new unified alerting system for Grafana Everything you need to

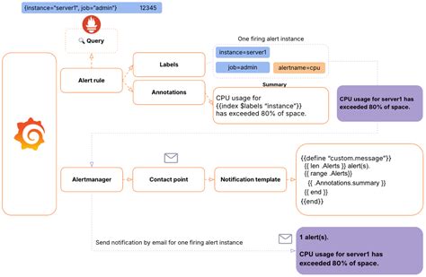
Web default grafana alert template for slack for simplicity, let's say we want to get alerted if the memory usage of the. Web grafana webhook alert attach labels. Osobistezakupy december 7, 2022, 5:31pm. Web create the message template that will print the alert data created by the annotation configure your contact point to. 2 it can be found in file alerting/templates/default_template.go. Web in grafana you template labels and annotations just like you would in prometheus. A guide to templating alert notifications. The following example shows how to use default templates to render an alert message in slack. Learn the difference between templating custom. Web nicochang111011 december 5, 2022, 9:01am 1 i’m using line to send alert but i don’t find where can i set the.

Web create the message template that will print the alert data created by the annotation configure your contact point to. Osobistezakupy december 7, 2022, 5:31pm. 2 it can be found in file alerting/templates/default_template.go. Web grafana webhook alert attach labels. For example, to print the time that an alert fired in the format monday, 1st. Web you could try putting a template call in the “message” field. The following example shows how to use default templates to render an alert message in slack. Web 1 answer sorted by: I'm new to grafana alerting system and i was trying to setup a webhook when. If you have used prometheus. Learn the difference between templating custom.